Service Documentation
Intel Modular Server
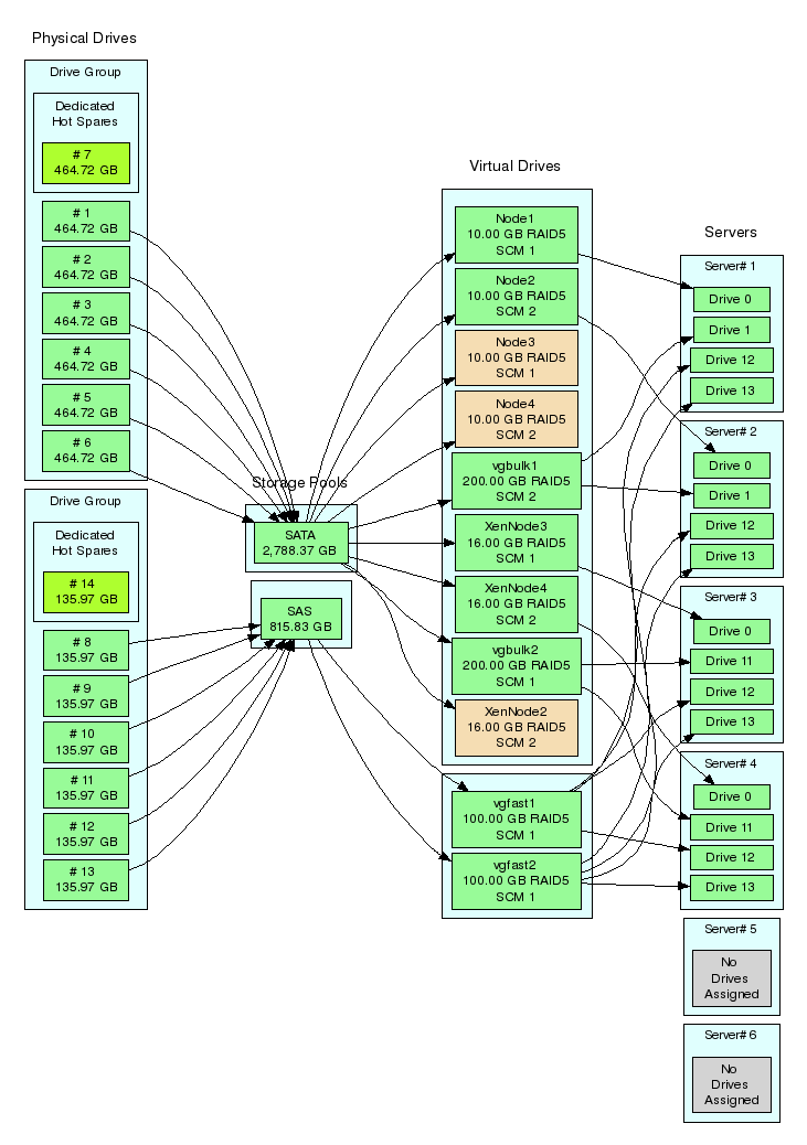
- The Storage has been configured with two drive pools
- 6 x 500Gb eSata 7.2K drives and 1 spare
- 6 x 146Gb SAS 10K drives and 1 spare
- A Number of Virtual raid5 volumes have been created in these pools as documented by the diagram below
- Blades One and Two use linux-vservers with ocfs2 shared storage.
- Blades Three and Four use Proxmox which supplies KVM virtual machine services.
Last modified 16 years ago
Last modified on 12/30/09 13:32:10
Attachments (1)
-
stgimage.gif (38.0 KB) - added by 16 years ago.
Storage Configuration
Download all attachments as: .zip

